this
生命周期里的this都是vm
源码
<!DOCTYPE html>
<html>
<head>
<meta charset="UTF-8" />
<title>分析生命周期</title>
<!-- 引入Vue -->
<script type="text/javascript" src="../js/vue.js"></script>
</head>
<body>
<!-- 准备好一个容器-->
<div id="root" :x="n">
<h2 v-text="n"></h2>
<h2>当前的n值是:{{n}}</h2>
<button @click="add">点我n+1</button>
</div>
</body>
<script type="text/javascript">
Vue.config.productionTip = false //阻止 vue 在启动时生成生产提示。
new Vue({
el:'#root',
//如果要分行写字符串,需要根据 ES6 的规定使用 ``
//如果用此处的配置项,那么会把上面的 <div id= "root" :x="n">...</div> 全部替换为 <div> ... </div> 。即此处的template会把整个id="root"全部替换掉。
// template:`
// <div>
// <h2>当前的n值是:{{n}}</h2>
// <button @click="add">点我n+1</button>
// </div>
// `,
data:{
n:1
},
methods: {
add(){
console.log('add')
this.n++
}
},
watch:{
n(){
console.log('n变了')
}
},
beforeCreate() {
console.log('beforeCreate')
console.log(this)
//debugger //设置一个断点 这也是一个标准的调试方式。调试思想:分析到哪,就把代码停在哪。
},
created() {
console.log('created')
console.log(this)
//debugger
},
beforeMount() {
console.log('beforeMount')
console.log(this)
//debugger
//即使在这里操作了 DOM,你也看不见此时设置给 h2 中的内容
//document.querySelector("h2").innerText = 'softool.cn'
},
//挂载完毕后,执行
mounted() {
console.log('mounted')
console.log(this)
//debugger
//虽然此时操作DOM有效,但是应该尽量避免此时操作DOM
//document.querySelector("h2").innerText = 'softool.cn'
}
})
</script>
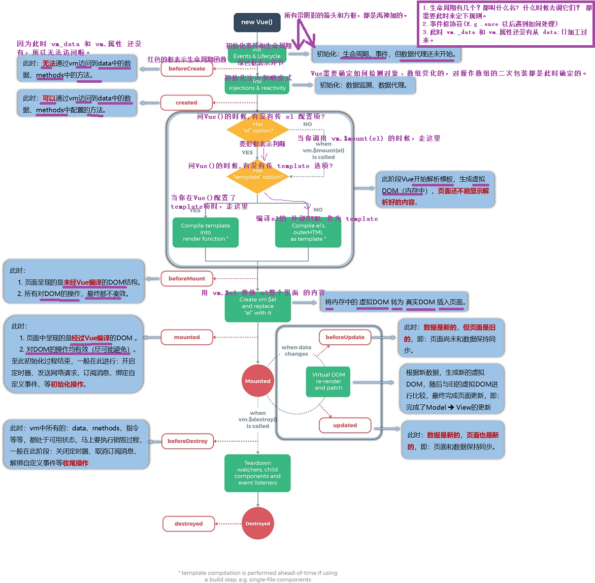
</html>生命周期图示
官网生命周期图示

禹神版图示

我根据教程添加了一些注释后:

生命周期函数调试
beforeCreate
此时我们可以看到红色框中Vue实例对象:

分析上图:
有 vm._data 吗?
没有。说明你给Vue传的data配置项,Vue还没有开始收到处理呢,即数据劫持还没有开始。有 vm.n 吗?
没有。说明数据代理还没有开始。有 method 方法中的 add()和 bye() 吗?
没有。
created

